This page contains instructions on how to add or update a production in the WCMS.
These instructions assume you are familiar with the basics of using the WCMS.
This page contains instructions on how to add or update a production in the WCMS.
These instructions assume you are familiar with the basics of using the WCMS.
You'll need to add any new company members to the WCMS first before you build a new production page.
First, sign in to the WCMS and open the site named BL-COLLEGE-WEBS.theater.
If you've set the Theatre, Drama, and Contemporary Dance site as your default site, you will be directed straight to the dashboard.
Click the Add Content tab near the top left side of the screen.
In the drop-down menu that opens, click Production. A window will open with (mostly) empty form fields in which you can enter your production information.

Each production in the WCMS has a page name, placement folder, and display name.
some-great-production.on-stage/productions.

Enter your production credits, such as "Directed by Taylor Blue."
Each credit has the option of being displayed before the production synopsis (for major credits like director) or after the production synopsis (for secondary credits).
You can add more credits by clicking the plus near the top-right of the credit box (highlighted in the screenshot below).
Credits appear in the order they're laid out in the WCMS. You can use the up or down arrows to re-arrange them.

This is an example audience advisory.
Learn more about using text editors in the WCMS.
Learn more about cropping, compressing, and uploading images.

You can add more dates or date ranges by clicking the plus near the top right of the Day or Date Range box (highlighted below).
Dates and date ranges appear on the production page in the order they're laid out in the WCMS. You can click on the up or down arrows to re-arrange the dates.
See an example production that features both single dates and date ranges.

https://.on-stage/tickets/index.
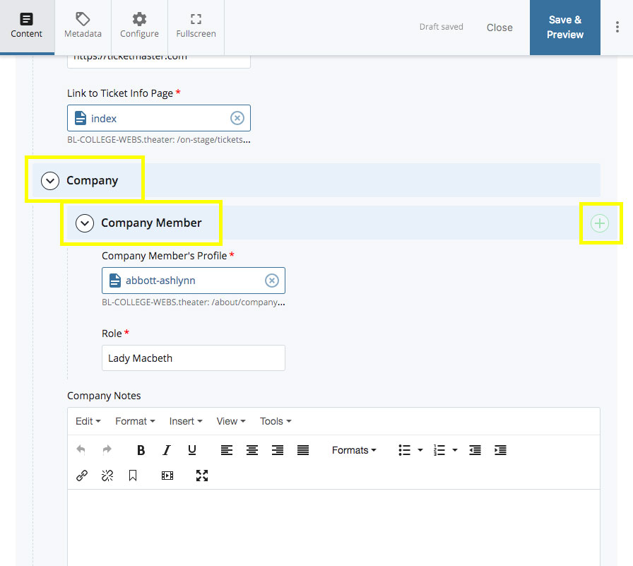
about/company. If the company member already has a faculty or staff profile, select that profile instead from about/faculty or about/staff.You can add more cast and crew members by clicking the plus near the top right of the Company Member box (highlighted in the screenshot below).

You can add any number of extra sections to a company member's profile, including slideshows and embedded video.
Learn more about the different section types in the framework.
Learn more about publishing pages in the WCMS.
When you add a new production, you'll need to publish the about/company and about/faculty folders before the new productions appear on their profiles. This may take a few minutes.
To edit a production page that already exists, find the production you want to make changes to in the on-stage/productions folder.
Click on the production page to open it, and then click the Edit button near the top right of the page.
The form fields are the same as when you're creating a new production.
Click the blue Save and Preview button near the top right of the Edit window to preview your changes, and click the blue Submit button (also near the top right of the page) if your preview looks good.
